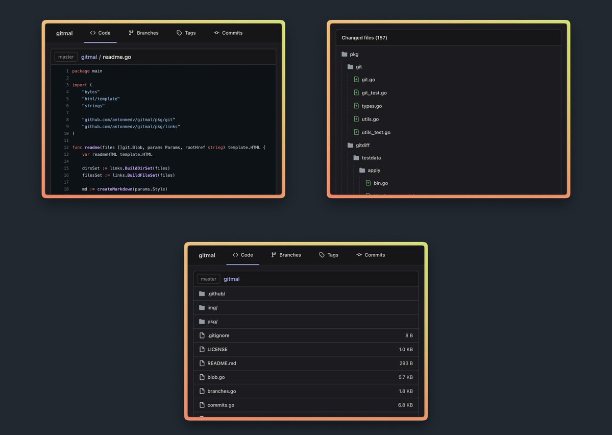
¡Este proyecto está progresando muy rápido! Gitmal es un generador de páginas estáticas diseñado para repositorios Git. Su fungithub.com/antonmedv/gitm…formar un repositorio Git en un conjunto completo de páginas HTML estáticas que pueden mostrar los archivos, el historial de commits, el código (con resaltado de sintaxis) y los archivos Markdown renderizados en el repositorio. https://t.co/RsRA4MtI1Z
Cargando el detalle del hilo
Obteniendo los tweets originales de X para ofrecer una lectura limpia.
Esto suele tardar solo unos segundos.
